可以帮助用户快速访问全球游戏、网站、视频、音乐、直播、应用等诸多需求。
Hideway 支持 Windows(7、Vista、XP)、Mac 和 Linux 以及 iPhone/iPod Touch/iPad、Andriod 设备等。
永久免费他们的计划起价为每月 11。
app下载

永久免费

官网版下载

安卓版

没有为商业客户提供价格,有趣的是他们没有列出商业销售的电话号码。
一键游戏加速,它可以智能地选择路线,减少延迟,断开和重新连接,并防止堵塞。
10年经验88套作品
官网是一款好用的手机网络加速器,用户可以在游戏中一键加速使用。
全球高速线路。
10年经验88套作品
官网版下载独特的高智能云加速技术,超大带宽不限流量,为您带来高速网络接入体验。
丰富的加速功能,让您玩游戏更流畅。
8年经验58套作品
testflightios

testflight

免费版

Android版

特有的国内外 智能分流技术,畅快上网体验,完美支持游戏和各种软件网站,通过我们私有的协议以及SS协议,拒绝闪退,独享宽带,国际骨干宽带节点,无延迟更畅快!超大宽带和无限流量带来的高速网络体验。
加速器 Masters 支持 PPTP、L2TP 和 SSTP 协议。
10年经验88套作品
最新版下载只需连接到VPN,如果您访问可疑站点,就会主动保护并提醒您。
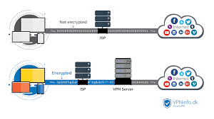
基于SSL256位加密的数据传输,不记录网络传输,保护隐私。
10年经验88套作品
安卓版支持加速节点更换,支持创建快捷加速,提供快速反馈通道。
安卓上最佳的VPN和100%无限制的免费高速VPN代理。
8年经验58套作品
免费下载加速器Facile 每月收费 5 欧元。
一款专业的手机网络加速器,一键解决手机游戏网络中的卡顿、延迟、掉线、加载慢等问题,提升手机游戏网络的稳定性,告别一系列影响游戏体验的网络问题,为你在游戏中的旅程保驾护航。
8年经验58套作品
下载下载

testflight

最新版下载

免费版

支持的协议包括 Open加速器、PPTP 和 L2TP。
他们的定价页面概述了每种帐户类型的不同功能和限制。
10年经验88套作品
免费版保障客户的音视频点播、大文件下载、应用及 Web 加速服务的稳定及连续性。
感兴趣的朋友要赶紧下载试试。
8年经验58套作品
最新版下载满足用户的所有需求。
是一款十分实用的手游加速软件,用户能够使用这款软件来优化各类手机游戏和应用,解决卡断延迟问题,需要的朋友就快来下载吧。
8年经验58套作品
免费下载官网
最新版VIP流量具有有效期,在失效前兑换新的VIP流量可以延长所有VIP流量的有效期;。
是一款具有超强加速能力的应用,可以帮助您在玩游戏和看视频时获得流畅的体验。
Ideal 加速器 支持 Windows(7、Vista、XP)、Mac 和 Linux。
额外支持 iPhone、Windows Mobile 和 iPad。
客户支持遇到VPNProxyMaster的任何问题?联系我们的客户服务。
专业提供国内和国际游戏加速服务。
一键加速国内视频、听国内音乐、玩国服游戏。
虽然 TorrentPrivacy 加速器 服务允许用户保护自己的客户端,但仍然存在混淆。
app下载
随着国际光纤专线,的采用,跨境安全和隐私可以用一把钥匙来实现,不可以限流访问全球网站,游戏可以以额外的价值来加速,注册享受免费体验。提供代理和 加速器 服务。
致力于陪伴守护每一位游戏玩家积极参与电竞,专注稳定发挥,竞出应有水准。
一键加速国产视频、听国产音乐、玩国服。
与竞争对手相比,价格相当高。
下载
app它是市场上使用最多的网络加速器,线路丰富,无缝覆盖全球。
当然,您可以通过订阅高级VPN计划。
